AWS EC2 2012 Server FTP setting

2. Passive Port 를 사용하기 위해 21 대신 50001 포트 사용 (변경 가능)

3. Administrator나 따로 만든 계정(ftp01) 를 Specified users 에 추가

4. FTP Firewall dp 포트 레인지 지정 50001을 쓰기 때문에 다른 포트 대비해서 50000-50010 까지 준다.
방화벽에 공백이나 Publish IP를 넣어줘도 된다.

5. 방화벽열기 위해 Inbound Rules 에 새 규칙 추가

6. Rule Type Port 로 지정

7. 포트 지정 5000-50010 까지 지정

8. Action 지정 :

9. Profile 지정

10. Name 지정 : 알수 있게 설명도 단다.

11. AWS Security Groups에서 서버 선택 후 Actions 클릭


12. Add Rule 클릭후 포트 50000-500010 추가

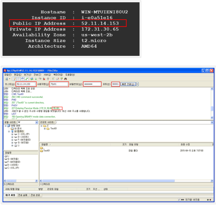
13. Filezilla 에서 Public IP Address 로 50001 로 접속

- 접속이 안돼는 경우 FTP Services 재 시작
중요) 내용에 보면
명령: PASV
응답: 227 Entering Passive Mode (172,31,30,65,195,88). 로 나오는데 다음 접속시 뒷자리 수가 변함
172.31.30.65에선 (195*256) +88 = 50008 포트 사용한다는 응답
그래서 포트 계산해서 방화벽 및 AWS 방화벽 오픈 해줘야 합니다. (매우중요)
<응답 Passive Mode 숫자에 따른 포트 변화값>
195 80 50000
195 81 50001
195 82 50002
195 83 50003
195 84 50004
195 85 50005
195 86 50006
195 87 50007
195 88 50008
참조
https://www.auctionpro.co.kr/?p=3994
'[AWS] > ROG' 카테고리의 다른 글
| [AWS] windows 서버 호스트명 변경 (0) | 2021.08.07 |
|---|---|
| WinSCP 를 이용한 FTP 동기화 (0) | 2021.08.07 |
| 권장 - [AWS] FTP Port 방화벽 설정 방법 (WinSCP 를 이용한 FTP 동기화) (0) | 2021.08.06 |
| [AWS] Windows 서버 FTP 구성 정리 (0) | 2021.08.06 |
| [AWS] EC2 Windows Server FTP 구축 (0) | 2021.08.06 |
댓글